Bulk Rename Utility
15 Січня, 2026
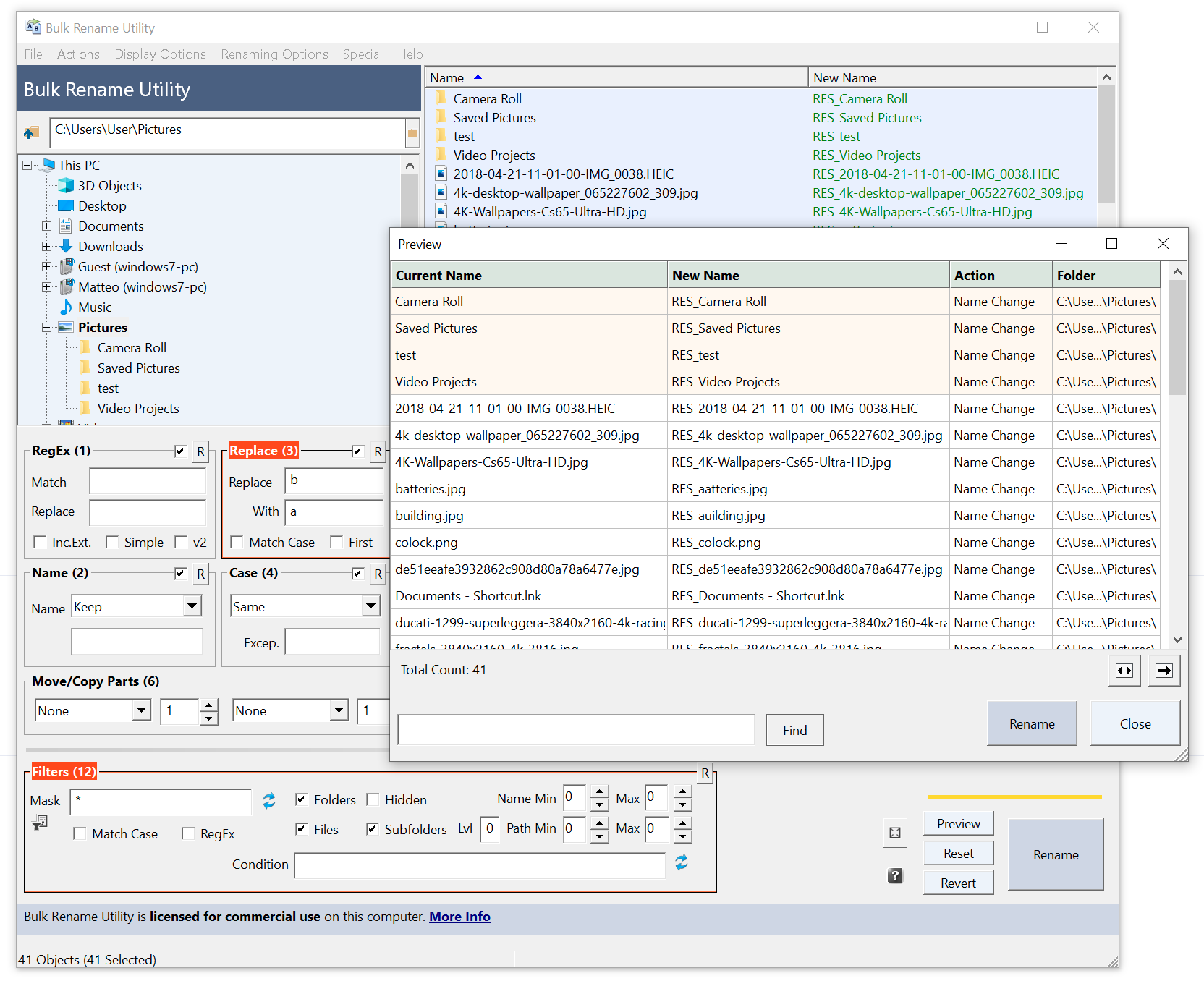
Bulk Rename Utility – удобная бесплатная программа для пакетного переименования файлов и папок на компьютере, которая предназначена для упрощения работы с большим количеством данных, позволяя быстро и точно изменять имена файлов на основе разнообразных шаблонов. Приложение поддерживает обработку как отдельных файлов, так и целых папок с подпапками.
Также в программе присутствует возможность добавлять текст, заменять символы, менять регистр, добавлять числовые последовательности и метки даты/времени, а также использовать расширенные функции обработки, такие как регулярные выражения и скрипты на JavaScript.
Основные возможности Bulk Rename Utility
- Быстрое пакетное переименование множества файлов и папок;
- Добавление, замена, вставка текста в имена файлов, изменение регистра, добавление цифр, удаление или изменение расширений;
- Подробный предварительный просмотр всех изменений перед применением;
- Интеграция с Проводником Windows;
- Рекурсивная обработка каталогов и подпапок;
- Использование регулярных выражений и скриптов JavaScript для сложных правил переименования;
- Переименование файлов на основе списка из CSV;
- Создание пакетного файла для отмены изменений;
- Ведение журнала всех действий по переименованию;
- Изменение даты и времени файлов и папок (создание, изменение, доступ);
- Изменение атрибутов файлов и папок (скрытые, только для чтения, архивные);
- Переименование фотографий по данным EXIF, включая дату съемки и разрешение;
- Переименование аудиофайлов MP3 по тегам ID3;
- Использование свойств файлов Microsoft Windows (размеры, скорость, издатель, название и другое).

Ссылки
Сайт Bulk Rename Utility
Скачать Bulk Rename Utility
Скачать Bulk Rename Utility Portable